Mit dem Major Update seines Data-Integrations-Portfolios bringt Oracle die Version 12c von Data Integrator (ODI) und Golden Gate heraus. Die Entwicklung vom Warehouse Builder indes wurde eingestellt.
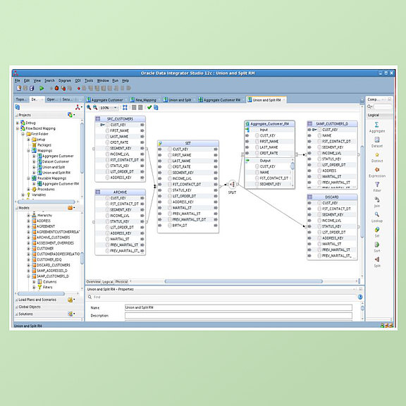
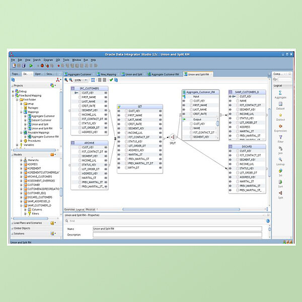
Oracle hat dem Data Integrator eine neue Benutzeroberfläche verpasst. Mit ihrem deklarativen, Flow-basierten Ansatz sorgt sie für eine einfache Bedienung. Zudem kann die Mapping-Logik wiederverwendet werden, was für kürzere Entwicklungszeiten sorgt. In Sachen Performance hat Oracle an der Parallelität der Datenintegrationsprozesse gearbeitet.

Oracle hat auch die Interoperabilität zwischen dem Data Integrator und dem Oracle Warehouse Builder (OWB), dessen Entwicklung eingestellt wurde, verbessert. Dies soll OWB-Kunden eine einfachere Migration nach ODI ermöglichen. Die enge Integration mit dem Enterprise Manager 12c sorgt für ein besseres, zentrales Monitoring.
Darüber hinaus ist auch ein engeres Zusammenspiel zwischen ODI und Golden Gate vorgesehen. Dies ermöglicht ein effizienteres Laden und Transformieren von Real-Time-Daten.
Beim Oracle Golden Gate hat Oracle vor allem an der Optimierung für Oracle Database 12c gearbeitet. Dabei unterstützt das Produkt die mandantenfähige Architektur der neuen Datenbank und die Cloud-basierte Echtzeit-Replikation. Für eine bessere Performance und Skalierbarkeit liefert Oracle extra für Oracle Golden Gate eine einfache Streaming-API. Im Bereich Security hat das Development-Team die Integration mit Oracle Credential Store und Oracle Wallet weiterentwickelt, die das Speichern und Zurückholen von verschlüsselten Benutzernamen und Passwörtern ermöglicht. In puncto Hochverfügbarkeit hilft die Integration mit dem Data Guard und Fast-Start-Fail-Over (FSFO) für mehr Ausfallsicherheit.
Darüber hinaus bringt Golden Gate 12c eine bessere Unterstützung von Echtzeit-Replikation von Daten in heterogenen Umgebungen mit MySQL, Microsoft SQL Server, Sybase nutzen IBM DB2 mit sich.
Mehr Informationen zu den neuen Releases sind auf der Oracle-Seite verfügbar.


